|
<< Click to Display Table of Contents >> Processo |
![]() ![]()
|
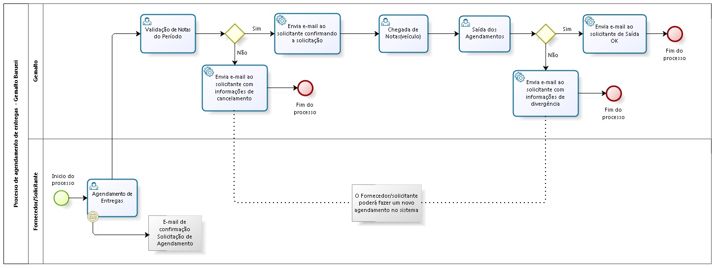
Diagrama do processo de agendamento de entregas Gemalto Barueri

programa utilizado pelo fornecedor dos produtos para cadastrar a data e a hora de entrega da mercadoria.
|
programa utilizado pela empresa no qual a nota cadastrada pelo fornecedor será analisada e se confirmada sua validade, a opção "Sim" deve ser selecionada no campo "Nota OK?". A seleção deste campo irá atualizar o campo "Verif." com a data da analise.
|
O programa Chegada de Notas é o programa utilizado pela empresa para confirmar a chegada de da mercadoria relacionada a nota cadastrada. Como pode ser observado o campo "Verif.", é mostrado com a data da verificação da validade da nota concluida na fase anterior.
|
O programa Saída de Agendamento é o programa utilizado pela empresa para confirmar a saída do agendamento relacionado a nota cadastrada pelo fornecedor. Como pode ser observado o campo "Chegada", é mostrado com a data da chegada da nota concluída na fase anterior.
|
|---|